optitrack是一家专门从事运动跟踪与动作捕捉的公司,其开发的相机和软件可用来精确跟踪空间中的标记。当前,该系统支持联通多个摄像机以每秒 120 帧以上的速度识别和跟踪亚毫米级精度的标记,并使用其软件 motive 实时显示数据。 optitrack的客户涉及电影、视频游戏制作、生物力学和制造领域。
由于optitrack能够精准定位大空间内的物体位置,且很多客户也在使用ros(机器人操作系统)控制由optitrack的motive软件来跟踪的机器人系统。但目前motive软件没有现成的插件可将数据实时导出到ros中这就需要研发团队耗费时间与精力来开发这一插件,考虑到有一些用户需要将motive软件的数据直接发送到运行 ros 的机器人系统。俄勒冈大学工程学院开展了一项名为ros2 plugin插件开发的项目。该项目旨在通过创建将motive直接集成到ros环境中的插件,发挥optitrack硬件与软件产品在制造和机器人领域中的更大潜力。该项目的成果不仅将满足optitrack的市场需求,还将让其机器人客户拥有更完全集成的3d空间,为同一空间中多个机器人交互打开大门。

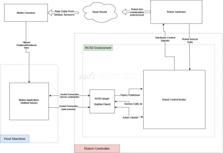
该项目是为ros开发一个c 插件,此插件将促进ros与motive之间的通信,且能够解释从motive传输的全局坐标并将其转换为ros数据。motive将跟踪安装此插件的机器人,然后向机器人发送其全局坐标以及体积中的任何其他对象,我们的插件会将这些数据解释为对ros有意义的数据。最终用户能够安装该插件,并获取ros格式的motive数据以集成到他们现有的系统中。该通信管道经过测试可靠且一致,可应用于一些重要的工业应用之中。
下面是该项目的应用具体流程:
optitrack 系统追踪位置数据

1. 使用optitrack相机和软件米兰体育平台登录入口的解决方案,我们能够以亚毫米级别的精确度追踪一定范围内带有标记点的物体或机器人。
2. 动作捕捉软件,motive可以以几百帧每秒的速度处理捕捉到的数据和进程。
3. 系统能够实时自动识别和标记位于标记设置空间内的不同物体。
4. 所有的数据将会使用natnet sdk通过ros2 plugin直接从motive流式传输到ros中。
natnet sdk 检测来自motive的数据

1. 使用optitrack的natnet sdk,我们能将数据从motive流式导出到插件中。
2. ros2插件可将数据从natnet转译成ros可识别的格式并使之对ros生态系统可用。
3. 该插件同样扮演着ros与motive之间媒介的角色,在两个软件间双向传输信息与指令。
机器人演示

1. 机器人会接收和解析由motive收集的用户定义频率的全部数据。
2. 机器人会根据motive传输的数据找到其底座和抓手的位置。
3. 机器人将验证特定物体的位置,该位置由motive中建立的唯一标识符进行识别。
4. 在确认物体位于指定的接近范围内后,机器人会执行动作以使其抓手与物体接触。